一、该问题的重现步骤是什么?
1.
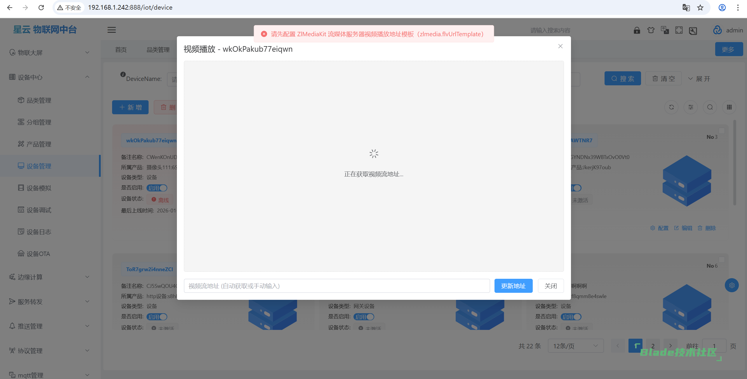
这个地方提到的配置ZIMediaKit是在哪里配置?具体的操作流程是什么?
二、你期待的结果是什么?实际看到的又是什么?
我希望可以通过点击播放按钮后,看到对应的监控画面
三、你正在使用的是什么产品,什么版本?在什么操作系统上?
bladex-iot ubuntu
四、请提供详细的错误堆栈信息,这很重要。
五、若有更多详细信息,请在下面提供。
用这个开源软件配置视频设备:https://github.com/648540858/wvp-gb28181-pro
获得推流后,配置前缀到yml文件。
扫一扫访问 Blade技术社区 移动端